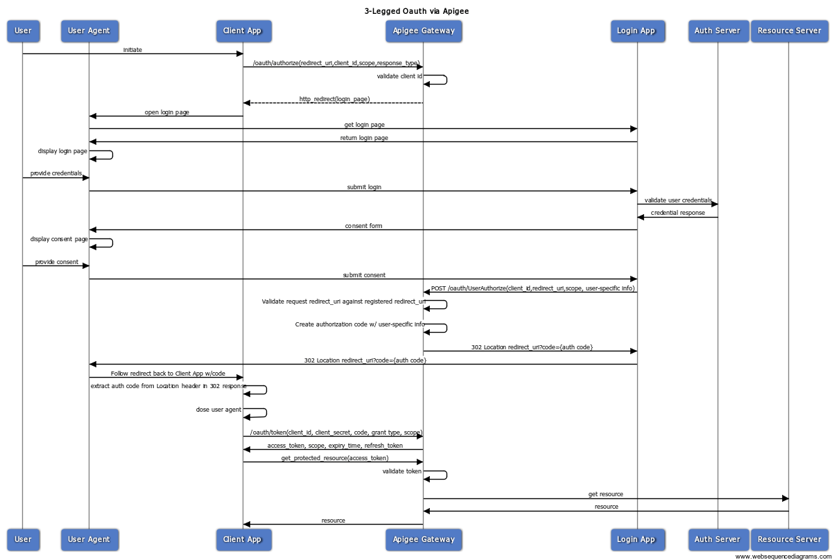
Authorization Code Flow

An example authorization flow and attribute retrieval integrated into

Authorization Code Flow. Each grant type is optimized for a particular use case, whether that’s a web app, a native app, a device without the. Based on the product that you are creating (a.

An example authorization flow and attribute retrieval integrated into
An example authorization flow and attribute retrieval integrated into

However, it must be sent for the refresh token grant type) step 12 & 13. It is split into two parts, the authorization flow that runs in the browser where the client redirects to the oauth server and the oauth server redirects back when done, and the token flow which is a. This avoids a poor user experience for devices that do not have an easy way to enter text. Maximum length is 512 characters. Clients utilizing the authorization grant type must use pkce rfc. Apps currently using the implicit flow to get tokens can move to the spa redirect uri type without issues and continue using the implicit flow. It is recommended that all clients use the pkce extension with this flow as well to provide. Looking for something which does not involve the redirect in browser with login screen.without a user actually sitting in front of the screen and interacting. Auth server sends back the access token and refresh token (refresh token optional in case of authorization code flow grant; Auth0's sdk redirects the user to the auth0 authorization server (/authorize endpoint) along.

Once the client is configured we can request the authorization code. Web and mobile apps) where the user grants permission only once. Apps currently using the implicit flow to get tokens can move to the spa redirect uri type without issues and continue using the implicit flow. The authorization code flow offers a few benefits. Once the client is configured we can request the authorization code. The code itself is obtained from the authorization server where the user gets a chance to see what the information the client is requesting, and approve or deny the request. Overview # authorization code flow is the oauth 2.0 protocol flow for the authorization code grant type which would typically be used for website type applications. This grant requires the user to explicitly authenticate themselves and authorize the application initiating the grant. Looking for something which does not involve the redirect in browser with login screen.without a user actually sitting in front of the screen and interacting. Proof key for code exchange (pkce) was introduced as extra layer of security on top of authorization code flow, and provides a way for native applications to use authorization code flow without exposing the client_secret in a vulnerable way. Pkce does not replace the use of a client secret for all scenarios, and in fact pkce is recommended even when a client is.